简介:
2023全新小程序广告流量主奖励发放系统源码 流量变现系统
分享软件,吃瓜视频,或其他资源内容,通过用户付费买会员来变现,用户需要付费,有些人喜欢白嫖,所以会流失一部分用户,所以就写了这个系统,用户看广告然后发放奖励,用户不用付费,我们也有收益,两全其美。可以结合付费会员,给用户两种获取资源方式。
这个系统就是提供一个看广告发放奖励的平台。网站,app流量主注册,然后对接,他的用户观看广告,小程序官方给运营者收益,运营者再给注册的流量主分发。
图片:



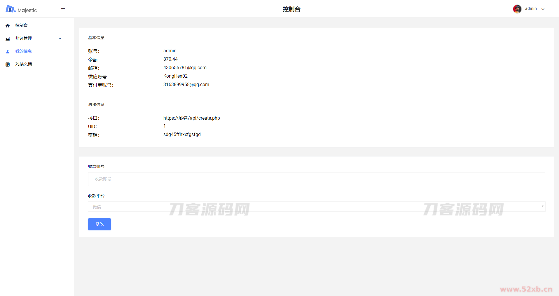
2023全新小程序广告流量主奖励发放系统源码 流量变现系统
分享软件,吃瓜视频,或其他资源内容,通过用户付费买会员来变现,用户需要付费,有些人喜欢白嫖,所以会流失一部分用户,所以就写了这个系统,用户看广告然后发放奖励,用户不用付费,我们也有收益,两全其美。可以结合付费会员,给用户两种获取资源方式。
这个系统就是提供一个看广告发放奖励的平台。网站,app流量主注册,然后对接,他的用户观看广告,小程序官方给运营者收益,运营者再给注册的流量主分发。



百度网盘
温馨提示:本站提供的一切软件、教程和内容信息都来自网络收集整理,仅限用于学习和研究目的;不得将上述内容用于商业或者非法用途,否则,一切后果请用户自负,版权争议与本站无关。
点点赞赏,手留余香
还没有人打赏,快来当第一个打赏的人吧!
登录后才能发表评论